Easily report on delegated permissions in your Active Directory domain structure
AD Permissions Reporter is a modern,
intuitive program that makes it easy to report on
security permissons on your Active Directory objects. It can be used to document all permissions in the domain, or
you can use the powerful filtering capabilities to track down
specific types of permissions that do not conform to your organisation's standards, or simply to see which AD objects a particular user has
been granted access to.
| Free Edition (Version 1.1.0) | Standard Edition (Version 1.1.0) |
|
|
Free Edition
The free edition is provided in the hope that it is useful to fellow IT Pros, it is not intended to just be a trial/demo of the standard edition (though you
could use it as such if you are considering purchasing the standard edition).
Whilst some features are only available in the standard edition, the free edition
is still usefule.
See below for a summary of the features that can be found in the free edition (and the standard edition)
Powerful
- With options such as being able to view group members (and nested
group and primary group members) directly within the
report
Fast -
Intelligent caching helps make this one of
the fastest permissions reporting tools available
Accurate
- Unlike some other tools, you will always get
accurate representations of permissions with AD
Permissions Reporter
User Friendly - Designed to be easy to use and modern, you can be running your first
report within seconds of launching the application for the first time
Exportable - Easily export report results to file
(CSV file or HTML file in free edition, additional formats in
standard edition)
Multi-Domain Friendly - Correctly reports display names and other account details for accounts in
external trusted domains
Standard Edition
Standard edition includes all of the features
found in the free edition (listed above), as well as the following
features:
Export query results to Excel XLSX file, CSV, HTML, or the
ADPR
file format that allows reports to be loaded back in to the tool at a later date
Powerful filtering system that helps you find specific
permissions configurations (for example only permissions
for a specific user or group)
Full command line support makes it easy to
schedule/script reports and have them automatically
emailed to you or exported to file
NOTE: If you are looking for a tool to report on file system
permissions rather than Active Directory object
permissions, take a look at one of the other Cjwdev tools:
NTFS Permissions Reporter
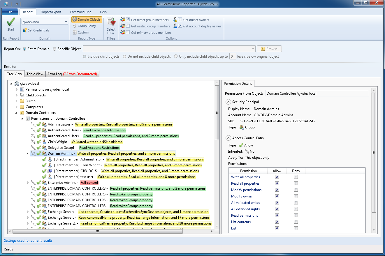
Screenshots (Standard
edition) - Click to enlarge
| Main Window | Table View |
|
|
|
| Basic Filter | Advanced Filter |
|
|
|
| Exporting Results | Command Line Configuration |
|
|
|


